Diagramme de classe
Article passant rapidement en revue les différentes relations du diagramme de classe pour un rappel rapide :
L'avantage d'être concis, mais il commence à dater. (2003)
http://www.linux-france.org/prj/edu/archinet/DA/fiche-uml-relations/fiche-uml-relations.html
Relation structurelle (ou association)
class Contrat {
Client bénéficiaire;
...
}

L'association : Trait plein pouvant être orienté
Représentation orientée :
Contrat -> Client (Contrat a un Client)
Composition et agregation
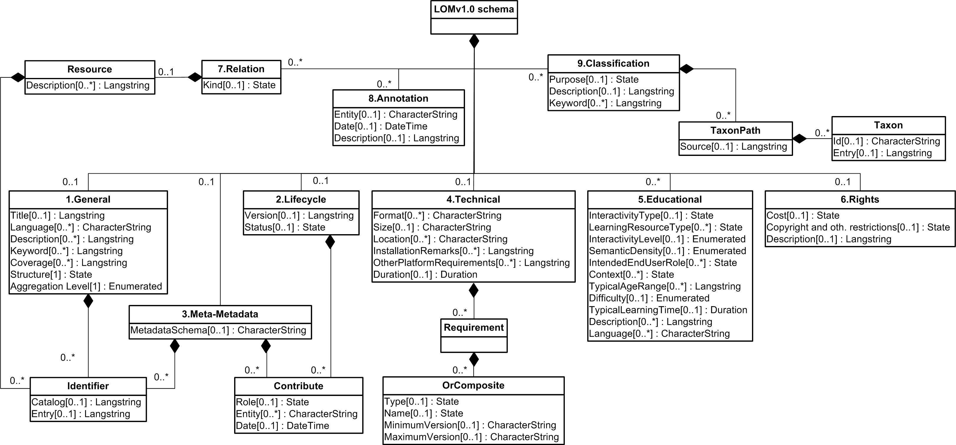
Le schéma est composé de "General, LifeCycle, ..."
Technical compose le LOMv1.0schema
Technical est dans le LOMv1.0schema
Relation de spécialisation/généralisation
class ClientProfessionnel : Client {
...
}

Héritage : Flèche fermée (avec triangle blanc) orienté de la classe spécialisée vers son modèle
Relation de réalisation
class SaisirClient extends JFrame implements ActionListener {
...
public void actionPerformed(ActionEvent e) {
// faire quelque chose
}
}
Implémentation d'une interface

SaisirClient implémente l'interface ActionListener
Relation de dépendance
class Contrat {
...
public void impression() {
Printer imprimante = PrinterFactory.getInstance();
...
imprimante.print(client.getName());
...
}
}

Contrat n'implémente pas l'interface Printer, mais dépend de Printer car il utilise un objet implémentant l'interface Printer dans l'une de ses méthodes.
